Das Verschieben einer Websitebuilder-Website auf eine andere Domain wird derzeit nicht unterstützt. Es ist jedoch möglich, einige Inhalte durch Kopieren und Einfügen zu verschieben. Seiten und Einstellungen müssen manuell hinzugefügt werden. In dieser Anleitung erklären wir, wie das geht.
Wenn Sie sich dazu entschließen, dies auszuprobieren, sollten Sie wissen, dass es sich dabei um einen Workaround handelt und nicht um etwas, das wir offiziell unterstützen. Das bedeutet auch, dass wir möglicherweise Dinge ändern, die verhindern könnten, dass dies in Zukunft funktioniert.
- Schritt 1 - Datei- und Bildordner in die neue Domain kopieren
- Schritt 2 - Den Websitebuilder auf Ihrer neuen Domain vorbereiten
- Schritt 3 - Den Websitebuilder auf Ihrer alten Domain im Inkognito-Modus öffnen
- Schritt 4 - Header- und Footer-Inhalte auf Ihre neue Domain kopieren
- Schritt 5 - Jede Seite auf Ihre neue Domain kopieren
- Schritt 6 - Überprüfen, ob alles funktioniert und Veröffentlichen
Während Sie die Schritte in diesem Leitfaden ausführen, können Sie die folgenden Tastenkombinationen verwenden. Diese können den Vorgang beschleunigen.
- Alles auswählen: Strg + A oder ⌘ + A
- Kopieren: Strg + C oder ⌘ + C
- Einfügen: Strg + V oder ⌘ + V
- Ein Inkognito-Fenster öffnen: Strg + Shift + N oder ⌘ + Shift + A.
Benutzen Sie Strg unter Windows und ⌘ auf Mac.
Schritt 1 - Datei- und Bildordner in die neue Domain kopieren
Als erstes müssen Sie Ihre Dateien und Bilder von Ihrer alten Domain auf Ihre neue Domain kopieren.
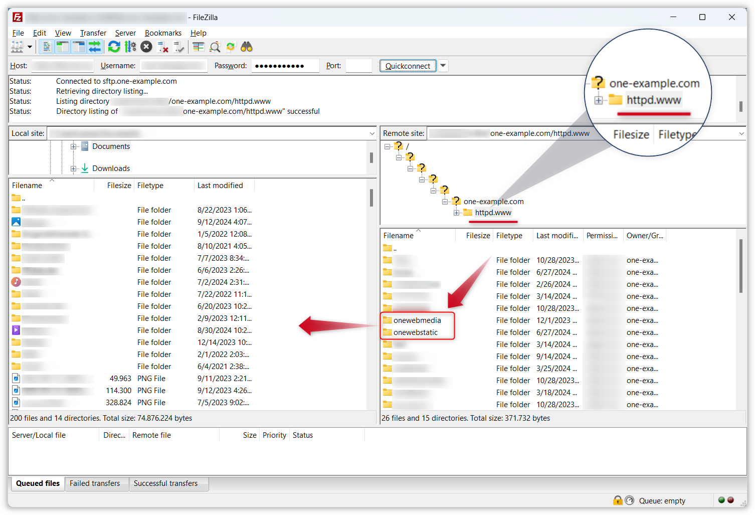
Sie müssen zwei Ordner migrieren: onewebmedia und onewebstatic. Wir empfehlen Ihnen, dies über SFTP in einem Client (wie Filezilla) auf Ihrem Computer zu tun. Alternativ können Sie dies über den File Manager in Ihrem Kontrollpanel tun.
Klappen Sie eine der folgenden Optionen auf, um die einzelnen Schritte zu sehen.
Verschieben Sie Ihre Ordner mit SFTP (empfohlen)
- Greifen Sie auf den Webspace Ihrer alten Domain mit SFTP in einem Client auf Ihrem Computer zu.
- Sie sollten im Ordner httpd.www auf Ihrer alten Domain landen. Suchen Sie im Fenster auf der rechten Seite nach den Ordnern onewebmedia und onewebstatic und ziehen Sie sie im Fenster auf der linken Seite an einen Ort auf Ihrem Computer. Vergewissern Sie sich, dass der Download abgeschlossen ist (der Ordnername sollte nicht kursiv sein), bevor Sie mit dem nächsten Schritt fortfahren.
- Trennen Sie die SFTP-Verbindung für Ihre alte Domain und melden Sie sich mit SFTP auf dem Webspace Ihrer neuen Domain an.
- Fügen Sie die Ordner onewebmedia und onewebstatic zum Ordner httpd.www auf Ihrer neuen Domain hinzu.
Verschieben Sie Ihre Ordner mit dem File Manager
- Loggen Sie sich in oneHome auf Ihrer alten Domain ein.
- Öffnen Sie den File Manager auf der Kachel Dateien & Sicherheit.
- Wählen Sie die Ordner onewebmedia und onewebstatic aus, indem Sie die Kästchen markieren, und klicken Sie oben rechts auf Herunterladen.
- Suchen Sie die gerade heruntergeladene Datei mit dem Namen httpd.www.zip auf Ihrem Computer und extrahieren Sie sie.
- Öffnen Sie den File Manager auf Ihrer neuen Domain.
- Ziehen Sie die Ordner, die Sie gerade extrahiert haben, in den File Manager, um sie hochzuladen.
Hinweis: Wenn ein Ordnername in Ihrem SFTP-Client oder File Manager kursiv gedruckt ist, bedeutet das, dass der Upload noch läuft. Warten Sie, bis der Upload abgeschlossen ist, bevor Sie fortfahren.
Schritt 2 - Den Websitebuilder auf Ihrer neuen Domain vorbereiten
Als Nächstes müssen Sie den Webspace für Ihre neue Domain aufrufen und den Websitebuilder für die Migration der Website vorbereiten. Sie müssen die folgenden Dinge tun:
- Gehen Sie über Ihr Kontrollpanel zum Websitebuilder-Editor.
- Wenn Sie den Onboarding-Prozess noch nicht abgeschlossen haben, wählen Sie ein Template aus, anstatt dem KI-gesteuerten Einrichtungsablauf zu folgen. Klicken Sie dazu unten auf der ersten Seite der Einrichtung auf stattdessen Templates verwenden. Das Template muss mit dem auf Ihrer vorhandenen Website identisch sein. Wenn Sie Einstellungen in dem Template geändert haben, z. B. eine neue Schriftart, müssen Sie dies für Ihre neue Website erneut tun.
- Entfernen Sie alle Standardinhalte aus dem Template und den Seiten (mit Ausnahme der Header und Footer), sodass Sie ein leeres Template haben. Sie können alles auswählen und auf das Papierkorbsymbol oder die „Löschen“-Taste auf Ihrer Tastatur drücken.
- Erstellen Sie die Seiten Ihrer vorhandenen Website neu, sodass Sie die gleiche Anzahl von Seiten mit demselben Namen und derselben Struktur haben.
- Verwalten Sie Einstellungen für Dinge wie Social Sharing, Einwilligungsbanner oder Tracking. Sie können dies auch später tun, aber beachten Sie, dass es nicht kopiert wird.
- Speichern Sie Ihre Einstellungen und lassen Sie den Websitebuilder geöffnet.
Schritt 3 - Den Websitebuilder auf Ihrer alten Domain im Inkognito-Modus öffnen
Für die nächsten Schritte müssen Sie sowohl Ihre alte als auch Ihre neue Website im Websitebuilder geöffnet haben. Verwenden Sie ein Inkognito-Fenster oder ein privates Fenster, um eine automatische Abmeldung beim Öffnen einer neuen Sitzung zu verhindern.
In den meisten Browsern finden Sie die Option für ein privates Fenster, indem Sie auf das Menü in der oberen rechten Ecke klicken. Sie können auch die Tastenkombination Strg + Shift + N (Windows) oder ⌘ + Shift + A (Mac) verwenden. Eine andere Option besteht darin, zwei separate Browser wie Chrome und Edge oder Safari und Firefox zu verwenden. In der Abbildung unten haben wir ein Inkognito-Fenster in Chrome unter Windows geöffnet.
Fahren Sie mit dem nächsten Schritt fort, sobald Sie sowohl die neue als auch die alte Website im Websitebuilder geöffnet haben.
Schritt 4 - Header- und Footer-Inhalte auf Ihre neue Domain
- Markieren und kopieren Sie alle Inhalte aus dem Header und Footer Ihrer alten Domain.
- Fügen Sie den Inhalt auf Ihrer neuen Website ein.
- Klicken Sie auf Speichern.
Tipp: Sie können alle Komponenten auf einmal kopieren, indem Sie auf den Header/Footer oder einen Abschnitt klicken und die Tastenkombination Strg + A (Windows) / ⌘ + A (Mac) verwenden.
Schritt 5 - Jede Seite auf Ihre neue Domain kopieren
- Markieren und kopieren Sie den gesamten Inhalt der ersten Seite Ihrer bestehenden Website auf der alten Domain.
- Fügen Sie den Inhalt auf der entsprechenden Seite Ihrer neuen Website ein.
- Wiederholen Sie dies für jede Seite, die Sie verschieben möchten.
- Klicken Sie auf Speichern.
Hinweis: Das Ergebnis ist möglicherweise nicht überall perfekt, wenn Sie Inhalte auf diese Weise migrieren. Da es sich hierbei nur um einen Workaround und nicht um ein offizielles Verfahren handelt, sollten Sie sich darauf einstellen, dass Sie auf jeder Seite ein paar Dinge ändern müssen, damit Ihre neue Website der alten so ähnlich wie möglich ist.
Schritt 6 - Überprüfen, ob alles funktioniert und Veröffentlichen
Gehen Sie zum Menü in der oberen rechten Ecke des Editors (das Menü, das wie zwei Zeilen aussieht) und gehen Sie zu Einstellungen, um Ihr Logo, Favicon und Ihre Kontaktdaten zu überprüfen. Sie müssen diese wahrscheinlich erneut hinzufügen.
Wenn Sie auf Ihrer Website ein Kontaktformular haben, müssen Sie die E-Mail-Adresse auf eine auf Ihrer neuen Domain aktualisieren. Außerdem müssen Sie Ihre Website im Editor für die mobile Ansicht erneut für mobile Geräte optimieren.
Wenn alles funktioniert und Sie zufrieden sind, können Sie Ihre Website veröffentlichen.